Purging Accounts in Beyond

Purging Accounts in Beyond

This guide will cover purging accounts specifically using beyond features, if you are attempting to purge accounts through sting you will not have access to the features detailed this guide.
In order to follow this guide it is expected that you have some familiarity with Advanced inquiry, if you do not we have tutorial videos designed to help you become familiar with the utility.

Overview of steps:
  1. Create a CCR action.
  2. Qualify accounts through advanced inquiry and run the CCR action on them.
  3. Use a cancellation report in advanced inquiry to X code the CCR'd accounts.
  4. Run the PURGE SELECTED ACCOUNTS program to remove the X coded accounts.
Step 1: Create a CCR action
*Note: If you already have a CCR action skip this step

We need to navigate to the action designer in order build our action.
Menu Options: MAIN MENU => SYSTEM ADMINISTRATION => ACTION MAINTENANCE

Drag a CCR action node into the blank action that is automatically generated when the screen is opened. 
Connect the Start Node to the CCR action.
Your action should look like this: 

Now save your action with a relevant Action Code and Action Title that makes sense given the context of the action.
Make the Action Type 'Scheduled' and change Is Active to True.
Here's an example of what your CCR Action settings will look like:



Step 2: Qualify accounts through advanced inquiry and run the CCR action on them.
Now that you've created your CCR action we need to qualify the accounts you want to purge and run the CCR action on them.
Navigate to Advanced Inquiry.
Menu Options: Main Menu => Inquiry => Advanced Inquiry
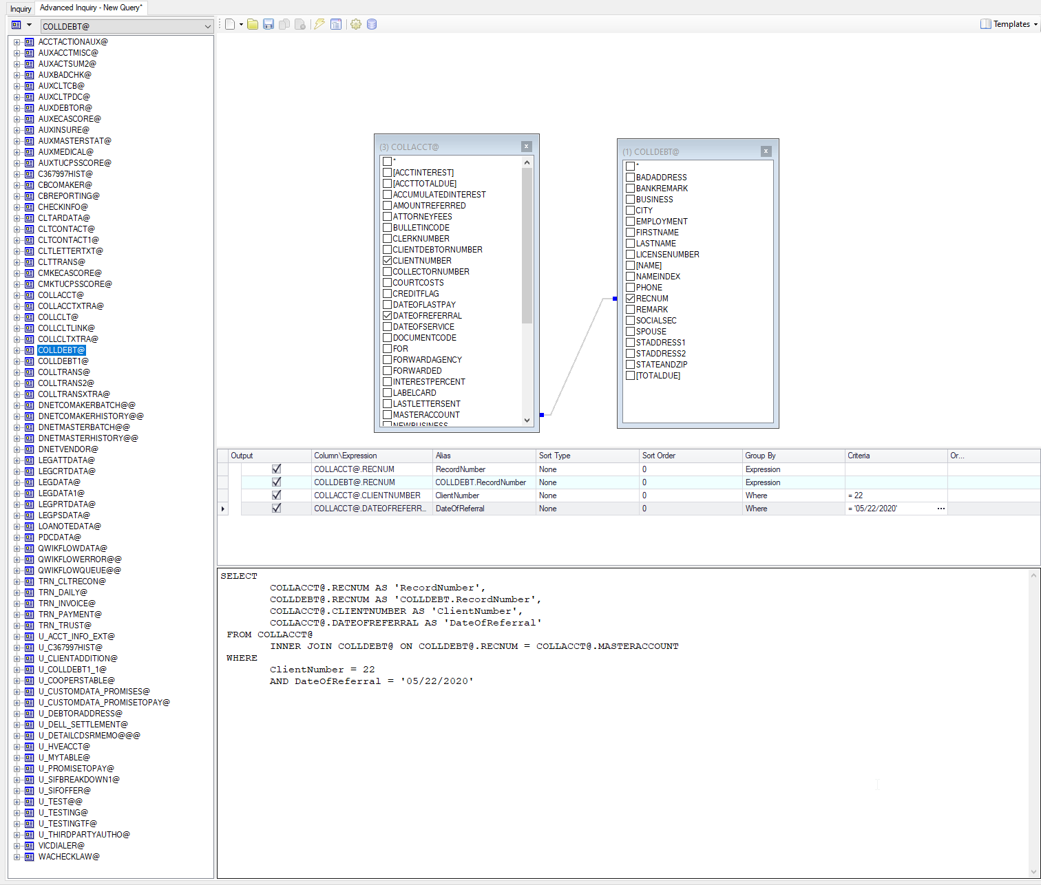
Pull in the COLLACCT@ and COLLDEBT@ files, along with any other tables that are necessary for the qualifications of the accounts you want to purge:
Here's an example of what the query could look like:


Select the additional processing button to retrieve your query results in a form that actions can be taken on them.


Select the 'Run Action' in the additional processing screen and hit next:




Select the CCR action you made and hit Next:


As a final step select 'Start Processing' to change the status codes of these qualified accounts to CCR.

Step 3: Use a cancellation report in advanced inquiry to X code the CCR'd accounts.
Now that your accounts have been CCR'd they need to be run through a cancellation report.
You can open a cancellation report by hitting the open file icon in advanced inquiry, selecting the reports tab, and selecting one of the reports under the 'Cancelation Process Report' section.

Change the report criteria to qualify they accounts you CCR'd:


Select the additional processing button to bring up the query results and select the 'Cancellation Report' option: 


Select an output device to send the report to, in this case I'm selecting email:



Hit Next and then Start Processing.
The accounts will be placed in an XCR status code.

Step 4: Run the PURGE SELECTED ACCOUNTS program to remove the X coded accounts.
Now that the accounts have been placed in an XCR  status code the final step is to run the PURGE SELECTED ACCOUNTS program to remove the accounts from the system.

Menu Options: Main Menu => SYSTEM ADMINISTRATION => MAINTAIN DATABASE => PURGE SELECTED ACCOUNTS
1. Enter the client number or one of the client numbers that owns the accounts you XCR'd, if you need to purge accounts for multiple clients you will have to run this program once for each client.
2. Enter the last activity date/date of referral used qualify the accounts (NOTE: the activity date/DOR will need to be at least 3 months before the current date).
3. Enter the status code the accounts were placed in, in this case put in XCR since thats the status code our cancellation report put them in.
5. Next select a printer, in this case I will choose F for file, name the file PURGE_05262020, and select TXT for the file format. Your options may differ depending on where you want to send the purge results or what you want the file to be named.
6. Decide whether you want to save the master, if you enter a N, the master will only be deleted if all of the accounts under it have been purged.
7. Enter P for the output device. (The last option)
8. The program will prompt you to either continue with the purge or finish it later, hit enter to continue with the purge.
9. Select an output device for the final purge results, in this case I will choose F for file, name the file PURGE_05262020_FINAL, and select TXT for the file format. Your options may differ depending on where you want to send the final purge results.
10. Select 5 to continue with the purge.


11. The program will prompt one more time for whether or not you want to keep the master. Enter your choice.
12. Select the output device for the results. In this case I will choose F for file, name the file PURGE_05262020_FINAL_RESULTS, and select TXT for the file format. Your options may differ depending on where you want to send the final purge results.
13. When the program asks if you want another printout hit N, unless for some reason the results did not print.

You're done! Congratulations!

If you would like to view the purge files you output they are contained in the /u/sting/tapefiles directory on your server.


    • Related Articles

    • Beyond Release Notes

      Please review changes as of Sept 12, 2022 Beyond ARM release notes have been moved. All future releases and details will be shared at a different location.  View the latest release here and subscribe for future releases today. Beyond 2.15.5 - ...
    • Beyond Printing

      Beyond Printing Beyond Printing Beyond Printing allow a Beyond user to print to a local printer attached to their comp Without Beyond Printing installed, a user can only print to printers setup on the Beyond server.   Options Setup for Beyond ...
    • Important System Changes you will See in Beyond Build 2.15.1 or Higher

      Changes you will see in Beyond Build 2.15 This document includes information about Beyond Release 2.15.1 which is available now. In the customer portal, you will find the Beyond Release Notes for this build which will help break down everything ...
    • How to create a new user in Beyond

      Creating a user in Beyond requires the following: A collector code An employee record A user profile 1. CREATING A NEW COLLECTOR CODE From the Main Menu go to System Administration > Maintain Collectors > Set-up Collectors. Click the drop down to ...
    • Beyond: Action Processing

      Action Processing is a new system of working, updating, editing, and inputting accounts in Beyond. This new system allows your agency the freedom to create specific actions based on the individual needs of the company and they way you work accounts. ...