Generate Test Letter File and Convert Letter File to CSV Format

Generate Test Letter File and Convert Letter File to CSV Format

Beyond Release Date: May 18, 2021
Key: Recently Added

Purpose

The purpose of this document is to provide a clear and concise walkthrough of how agencies can test a CSV file with their letter vendors along with the steps to take in order to convert from the standard 660-byte format to CSV.

Any new fields that are created in the system for the purpose of complying with requirements set forth in Regulation F will be put into a CSV format. The reason for this was to make it easier for DAKCS to add new fields to the letter file in the future, if necessary.

These changes are made in Beyond Version 2.13.6 and higher. Download PDF copy here

Here is a helpful Model Validation Notice and Mapping Fields PDF that shows the descriptive fields needed in the Model Validation Notice. Please note that you will need to download this PDF to view the descriptive fields. ​

How to Send a Test CSV File to Your Letter Vendor

(This will only send the standard letter file. Not any custom letter fields you currently may have, if any.)
Step 1: Navigate to the Main Menu > Letter and Pre-Collect Services > First Alert Menu > Generate First Alert Test File.

 

Step 2: Select the file format you want to use. (CSV with Reg F fields and formatting will be selected by default)
 
This screenshot has been updated for other checks. (As of 11/22/21) 

 

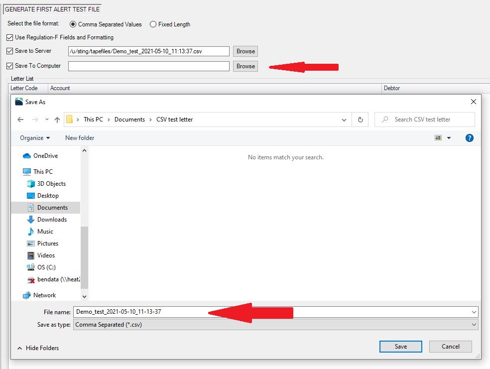
Step 3: Choose where you want to save the test file.

Save to Server (Saves to Beyond Server in the Tapefiles Directory)

Save to Computer (Choose where to save locally on the computer you are using)

**If saving to server and computer, the name of the file you give when saving to the server will be the same name when saving locally by default.


 



Step 4: Click “Add” button at the bottom left of the screen (Red Arrow)

Step 5: You will be able to search for individual accounts, use an inquiry template, or select accounts from the PA or PM lists. (Purple Arrows)

Step 6: Once you have the account or list of accounts (Blue Arrow), you can double click and the account will be added to the list of accounts for the test file. This list is limited to 10 accounts.

**You can also delete accounts from the list of 10 if you choose to. (Green Arrow) To delete an account you would click and highlight the record and hit delete.

Step 7: Click ”Next”

 
Step 8: You can now select any and all letters you want to include in the test file to send to your vendor. You can select as many letters as you like.

**List of letters should only show 1st Alert letters that are used to send to letter vendors, not in-house letters.

Step 9: Click “Finish”

 

Step 10: You will then be presented a list of all letters and all accounts for those letters.

**All letters reuse all the accounts selected in Steps 4-6.

Step 11: Click “Create” and you will be told your file was created successfully.
 

 

Step 11: (This step is required if you are saving a test file to the server.) Use a file transfer program such as Filezilla to download the file to your local computer from the Beyond server.
Step 12: Work with your letter vendor and send the file to them, typically this is done by email.
Step 13: Once you have verified with your vendor that the layout is mapped and all letters are correct, you can change your production file when you want to. To do so you will navigate to the First Alert Menu > First Alert System Definitions.

Step 14: Then you will select what Download File Type you want. (You will want to select CSV).

Step 15: For Reg F you will need to select the “Use Regulation F Fields” to get those fields added to the end of the letter file.

This screenshot has been recently updated as of Nov 22, 2021.

 

Step 16: Send a production file to the vendor and make sure everything is in working order.